Institucioni

Institucioni > Lajme >

Njoftim mbi përcaktimin e vendit të furnizmit të TVSH-së, lidhur me shërbimet e kryera

Të nderuar tatimpagues,

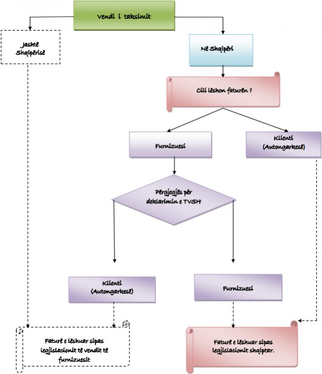
Përcaktimi i vendit të furnizmit apo thënë ndryshe të taksimit për efekt të zbatimit të TVSH-së, lidhur me fushën e shërbimeve, është një pikë e rëndësishme e zbatimit të këtij tatimi, nisur edhe nga vetë natyra e llojit të furnizimeve, si të patrupëzuara.

Në nenin 24 të ligjit nr. 94/2014 “Për tatimin mbi vlerën e shtuar”, i ndryshuar është përcaktuar rregulli i përgjithshëm i përcaktimit të vendit të furnizmeve të kësaj natyre, ndërkohë që në nenet 25-30 të këtij ligji, përcaktohen rastet e veçanta të përcaktimit të vendit të taksimit, përcaktuar e trajtuar ndryshe, nga rregulli i përgjithshëm.

Për këtë qëllim, paraqitet më poshtë, në mënyrë të ilustruar dhe praktike, zbatueshmërita për të gjitha referencat e mësipërme ligjore, të cilat qartësojnë mënyrën e zbatimit të TVSH-së, për furnizmin e shërbimeve, nisur nga rrethana të ndryshme që i paraqiten çdo tatimpaguesi.

Ju faleminderit!

Dokumenta ndihmëse